题目文件:https://file.h4cklab.com/比赛备份/陇剑杯2023/
HW
HW.zip 解压得到hard_web.pcap文件。
hard_web_1
题目内容:服务器开放了哪些端口,请按照端口大小顺序提交答案,并以英文逗号隔开(如服务器开放了80 81 82 83端口,则答案为80,81,82,83)
| |

题目所指的服务器应该是192.168.162.188
| |

发现80端口请求较多
| |

所以服务器开放端口应该是80 888 8888
答案 80,888,8888
hard_web_2
题目内容:服务器中根目录下的flag值是多少?



哥斯拉webshell
| |
跟踪到流20052


发现并不是查看flag,继续跟进流20053



解密请求报文应该是查看flag内容了,解密返回报文得到flag

答案 flag{9236b29d-5488-41e6-a04b-53b0d8276542}
hard_web_3
题目内容:该webshell的连接密码是多少?
| |

答案 14mk3y
SS
ss.zip 解压得到final.pcap文件和do.tar文件。
sevrer save_1
题目内容:黑客是使用什么漏洞来拿下root权限的。格式为:CVE-2020-114514




答案 CVE-2022-22965
sevrer save_2
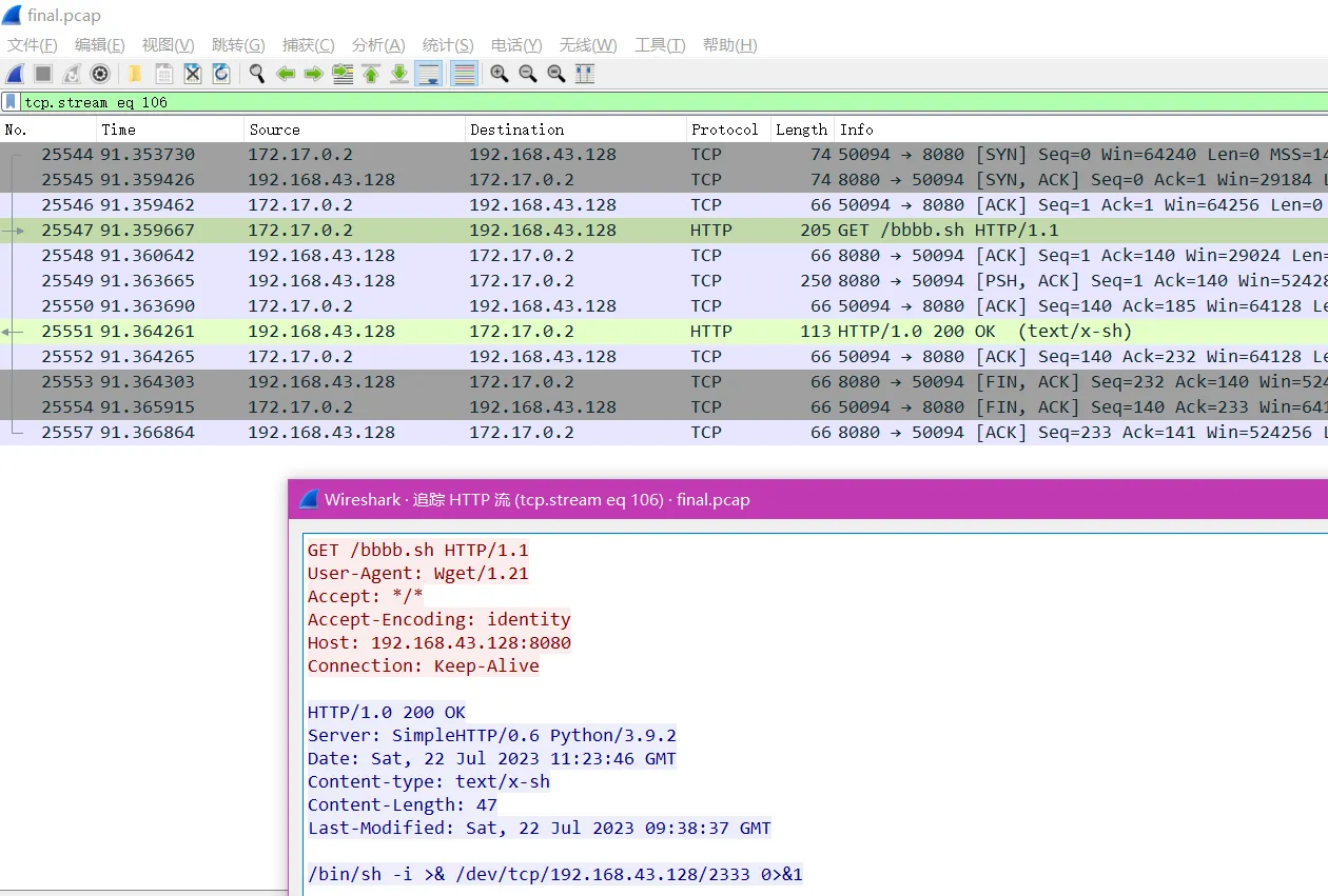
题目内容:黑客反弹shell的ip和端口是什么,格式为:10.0.0.1:4444


答案 192.168.43.128:2333
sevrer save_3
题目内容:黑客的病毒名称是什么? 格式为:filename

答案 main
sevrer save_4
题目内容:黑客的病毒运行后创建了什么用户?请将回答用户名与密码:username:password

答案 ll:123456
sevrer save_5
题目内容:服务器在被入侵时外网ip是多少? 格式为:10.10.0.1

答案 172.105.202.239
sevrer save_6
题目内容:病毒运行后释放了什么文件?格式:文件1,文件2

答案 lolMiner,mine_doge.sh
sevrer save_7
题目内容:矿池地址是什么? 格式:domain:1234

答案 doge.millpools.cc:5567
sevrer save_8
题目内容:黑客的钱包地址是多少?格式:xx:xxxxxxxx

答案 DOGE:DRXz1q6ys8Ao2KnPbtb7jQhPjDSqtwmNN9
WS
ws.zip 解压得到1.pcapng文件。
Wireshark1_1
题目内容:被入侵主机的IP是?




答案 192.168.246.28
Wireshark1_2
题目内容:被入侵主机的口令是?

答案 youcannevergetthis
Wireshark1_3
题目内容:用户目录下第二个文件夹的名称是?

答案 Downloads
Wireshark1_4
题目内容:/etc/passwd中倒数第二个用户的用户名是?

答案 mysql
IR
ir.zip 解压得到irTest.ova文件。
双击导入Virtualbox虚拟机,添加一张网卡,设置成桥接,启动虚拟机。
IncidentResponse_1
题目内容:你是公司的一名安全运营工程师,今日接到外部监管部门通报,你公司网络出口存在请求挖矿域名的行为。需要立即整改。经过与网络组配合,你们定位到了请求挖矿域名的内网IP是10.221.36.21。查询CMDB后得知该IP运行了公司的工时系统。(虚拟机账号密码为:root/IncidentResponsePasswd)
挖矿程序所在路径是?(答案中如有空格均需去除,如有大写均需变为小写,使用echo -n ‘strings’|md5sum|cut -d ’ ’ -f1获取md5值作为答案)

使用SSHFS-Win Manager 添加配置,通过ssh挂载文件系统。

直接使用杀毒软件


答案 6f72038a870f05cbf923633066e48881
IncidentResponse_2
题目内容:挖矿程序连接的矿池域名是?(答案中如有空格均需去除,如有大写均需变为小写,使用echo -n ‘strings’|md5sum|cut -d ’ ’ -f1获取md5值作为答案)

域名是 donate.v2.xmrig.com

答案 3fca20bb92d0ed67714e68704a0a4503
IncidentResponse_3
题目内容:攻击者入侵服务器的利用的方法是?(答案中如有空格均需去除,如有大写均需变为小写,使用echo -n ‘strings’|md5sum|cut -d ’ ’ -f1获取md5值作为答案)
访问web




存在shiro反序列化漏洞(shiro deserialization),看提示答案带空格要去掉

答案 3ee726cb32f87a15d22fe55fa04c4dcd
IncidentResponse_4
题目内容:攻击者的IP是?(答案中如有空格均需去除,如有大写均需变为小写,使用echo -n ‘strings’|md5sum|cut -d ’ ’ -f1获取md5值作为答案)
| |

攻击者IP应该是81.70.166.3

答案 c76b4b1a5e8c9e7751af4684c6a8b2c9
IncidentResponse_5
题目内容:攻击者发起攻击时使用的User-Agent是?(答案中如有空格均需去除,如有大写均需变为小写,使用echo -n ‘strings’|md5sum|cut -d ’ ’ -f1获取md5值作为答案)
| |

| |

应该是 "Mozilla/5.0 (compatible; Baiduspider/2.0; +http://www.baidu.com/search/spider.html)"去掉空格,再把大写转小写

答案 6ba8458f11f4044cce7a621c085bb3c6
IncidentResponse_6
题目内容:攻击者使用了两种权限维持手段,相应的配置文件路径是?(md5加密后以a开头)(答案中如有空格均需去除,如有大写均需变为小写,使用echo -n ‘strings’|md5sum|cut -d ’ ’ -f1获取md5值作为答案)
添加ssh免密钥登录/root/.ssh/authorized_keys

答案 a1fa1b5aeb1f97340032971c342c4258
IncidentResponse_7
题目内容:攻击者使用了两种权限维持手段,相应的配置文件路径是?(md5加密后以b开头)(答案中如有空格均需去除,如有大写均需变为小写,使用echo -n ‘strings’|md5sum|cut -d ’ ’ -f1获取md5值作为答案)
| |

答案 b2c5af8ce08753894540331e5a947d35
SSW
ssw.zip 解压得到SmallSword.pcapng文件。
SmallSword_1
题目内容:连接蚁剑的正确密码是______________?(答案示例:123asd)


答案 6ea280898e404bfabd0ebb702327b19f
SmallSword_2
题目内容:攻击者留存的值是______________?(答案示例:d1c3f0d3-68bb-4d85-a337-fb97cf99ee2e)
| |

就俩数据包,看后面那个24775


答案 ad6269b7-3ce2-4ae8-b97f-f259515e7a91
SmallSword_3
题目内容:攻击者下载到的flag是______________?(答案示例:flag3{uuid})
| |



运行后生成test.jpg


png图片的长宽存在问题,尝试crc爆破
| |
| |


答案 flag3{8f0dffac-5801-44a9-bd49-e66192ce4f57}
EW
ew.zip 解压得到ez_web.pcap文件。
ez_web_1
题目内容:服务器自带的后门文件名是什么?(含文件后缀)
http定位webshell文件为d00r.php


答案 ViewMore.php
ez_web_2
题目内容:服务器的内网IP是多少?

答案 192.168.101.132
ez_web_3
题目内容:攻击者往服务器中写入的key是什么?

找到写入文件数据流

对应密码7e03864b0db7e6f9
写入文件先url decode 再base64 decode,得到一个zip压缩文件

使用刚才得到的密码解密,打开txt看到flag

答案 7d9ddff2-2d67-4eba-9e48-b91c26c42337
BF
bf.zip 解压得到baby_forensics.raw文件和baby_forensics.vmdk文件。
baby_forensics_1
题目内容:磁盘中的key是多少?
先查找带key的文件
| |
导出文件
| |



答案 thekeyis2e80307085fd2b5c49c968c323ee25d5
baby_forensics_2
题目内容:电脑中正在运行的计算器的运行结果是多少?
| |

打开dump文件搜索calc.exe并结合Name\: [0-9]
答案 7598632541
baby_forensics_3
题目内容:该内存文件中存在的flag值是多少?
| |

| |
得到StickyNotes.snt 拖到windows7操作系统,替换掉指定目录的C:\Users\admin\AppData\Roaming\Microsoft\Sticky Notes\StickyNotes.snt文件

或者使用R-studio直接获取

得到字符串U2FsdGVkX195MCsw0ANs6/Vkjibq89YlmnDdY/dCNKRkixvAP6+B5ImXr2VIqBSp94qfIcjQhDxPgr9G4u++pA==
继续查找,找到疑似密钥 qwerasdf

使用cryptojs在线aes解密

答案 flag{ad9bca48-c7b0-4bd6-b6fb-aef90090bb98}
TP
tp.zip 解压得到stream_new.cap文件。
tcpdump_1
题目内容:攻击者通过暴力破解进入了某Wiki 文档,请给出登录的用户名与密码,以:拼接,比如admin:admin
| |

| |

一行一行看,第三行找到登录成功记录。

答案 TMjpxFGQwD:123457
tcpdump_2
题目内容:攻击者发现软件存在越权漏洞,请给出攻击者越权使用的cookie的内容的md5值。(32位小写)
| |
看数据包编号,应该是先登录了userid=2,越权登录userid=1,攻击者应该是userid=1

答案 accessToken=f412d3a0378d42439ee016b06ef3330c; zyplayertoken=f412d3a0378d42439ee016b06ef3330cQzw=; userid=1
tcpdump_3
题目内容:攻击使用jdbc漏洞读取了应用配置文件,给出配置中的数据库账号密码,以:拼接,比如root:123456
| |


答案 zyplayer:1234567
tcpdump_4
题目内容:攻击者又使用了CVE漏洞攻击应用,执行系统命令,请给出此CVE编号以及远程EXP的文件名,使用:拼接,比如CVE-2020-19817:exp.so


答案 CVE-2022-21724:custom.dtd.xml
tcpdump_5
题目内容:给出攻击者获取系统权限后,下载的工具的名称,比如nmap
从数据流1602开始跟下去,直到1611才看到下载文件

答案 fscan
HD
hd.zip 解压得到Flask.pcap文件。
hacked_1
题目内容:admIn用户的密码是什么?
| |




查找数据流



答案 flag{WelC0m5_TO_H3re}
hacked_2
题目内容:app.config[‘SECRET_KEY’]值为多少?



答案 ssti_flask_hsfvaldb
hacked_3
题目内容:flask网站由哪个用户启动?
寻找返回http数据包中包含Set-Cookie
| |



| |
答案 red
hacked_4
题目内容:攻击者写入的内存马的路由名叫什么?(答案里不需要加/)


答案 Index